Lifecycle of a Wholesale Order

Julie  Houlton
Julie Houlton
  • Updated

In this article:

To learn how to start shipping wholesale orders in RyderShip, see Getting Started with Wholesale Orders.

Overview

The flow of wholesale orders in RyderShip is very different from the typical ecommerce workflow. Wholesale orders are created through the RyderShip API and must have order_type:wholesale passed when the order is created.

When orders are shipped LTL, they:

  • Use a different ship method:  Whiplash Needs Routing
  • Use a very precise type of batching
  • Stay in a packed status for much longer time than ecommerce order – before being shipped
  • Require Bills of Lading (BOLs) to be generated before shipment
  • Require routing details to be added to the BOLs

Orders shipped small parcel do not use the Whiplash Needs Routing ship method and cannot be included on a load. 

For both LTL and small parcel wholesale orders: 
The order.shipped webhook is still the notification for when an order has shipped. The webhook also contains load details, which are not available via the API. The order.shipped webhook also provides the necessary information to send EDI transactions. See Webhook for Wholesale Orders for more information.

Back to top

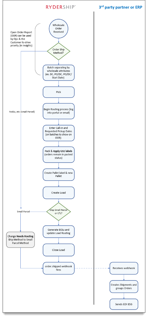
High-level wholesale order flow

Warning.png See the detailed process steps below for more explanation about each step.

Lifecycle-wholesale-flow.png

Back to top

Detailed wholesale process steps

Warning.png  For wholesale orders shipping LTL, the ship method needs_routing | Whiplash Needs Routing must be added and mapped correctly under customer Preferences before any orders can be sent. See Shipping Methods for details.

Warehouse staff and the customer both use the Open Order Report to determine which orders need to be batched together. Staff will work open orders based on the start/expected ship dates unless the customer weighs in and adjusts that priority.

1.    Customer may know how the wholesale order is going to ship when the order is dropped – LTL or small parcel. If it’s unknown, skip to the Unknown until routing is received section.

LTL: 
Order is received in RyderShip with the ship method Whiplash Needs Routing. Go to step 2.

Small parcel:  
Order is received in RyderShip with a small parcel ship method, such as Whiplash Cheapest or Fedex. Skip to step 3 and follow the steps for small parcel.

Unknown until routing is received:  
Customer / Customer Success team uses RyderShip rules to set the ship method.

-or-

Order is received in RyderShip with the ship method Whiplash Needs Routing. Customer then works with RyderShip Operations and Customer Success to determine which ship method to use via the retailer’s routing guide and what will be best for the specific scenario.

2.    Orders are batched and picked following standard processes. The wholesale batch process is precise and separates orders by wholesale attributes (ex. DC, PO/DC, PO/DC/Start Date).

LTL orders need to be batched using the precise batch process. Small parcel orders are not required to be batched using the precise method. 

3    See below for next steps for both LTL orders and small parcel orders. 

LTL orders Small parcel orders

a)   During the pick and pack process, the routing process begins. Operators/customers log into retailer’s routing portals or route via email. Once routing has been initiated, the Call-in-Date and/or the Requested Ship Date (returned after routing) can be set via bulk actions on batches in RyderShip to display on the Open Order Report. These dates are optional.

b)   Pack the orders (will remain in Packed status - 160) and apply GS1 labels. The order will stay in a packed status for a much longer time than ecommerce orders.

c)   Pallet label created and packages assigned to pallets in RyderShip.

d)   A SCAC is created for the load in RyderShip, if the SCAC doesn’t already exist.

e)   Load is created in RyderShip.

f)   A Bill of Lading (BOL) is generated and routing details are updated on the BOLs.

a)   Customer / Customer Success team uses RyderShip rules to set the ship method

-or-

Change the ship method to FedEx, Whiplash Cheapest, Shipium, etc.

b)   Use a RyderShip small parcel ship method. RyderShip provides labels as part of the Pack process.

-or-

Use third party account ship method where that account rate shops and buys labels. Reach out to Parcel/Customer Success if you’d like to use a third party account.

Lightbulb-1.pngSmall parcel orders are not included in the load and do not require a BOL.

c)   Start the Batch/Pick/Pack process.

Lightbulb-1.pngIf the order has already been packed under Whiplash Needs Routing and you change the ship method to small parcel, then you’ll need to go back to the Pack process and buy labels.

d)   Skip to step 5.

4.    For LTL shipments, when the load is closed, and all orders on the load will advance to Shipped status (300).

Lightbulb-1.png If you have both small parcel and LTL orders in a load, the small parcel orders will need to be separated from the load before it closes. 

5.    For both LTL and small parcel shipments, the order.shipped webhook is fired, notifying the customer that the order has shipped. This webhook also provides: 

  • scac value for both LTL and small parcel orders
  • load.details for LTL orders. 

Wholesale-orders-webhook-1.png

Wholesale-orders-webhook.png

See Webhook for Wholesale Orders for more information.

6.   Webhook is received by the customer’s third-party provider or ERP, which then creates shipments with orders grouped as needed.

7.   EDI 856 is sent to the customer.

Back to top
 

Related articles: 

Related internal-only articles:

 

Was this article helpful?

1 out of 1 found this helpful

Have more questions? Submit a request